Table of Contents
19 Jan 2025
Yazi: "Blazing fast terminal file manager"

GitHub - sxyazi/yazi: 💥 Blazing fast terminal file manager written in Rust, based on async I/O.
github.com

19 Jan 2025 out of the box theme is unuseable:

and theme folder does not seem to have been created to import new themes:
~/.config/yazi/theme.toml
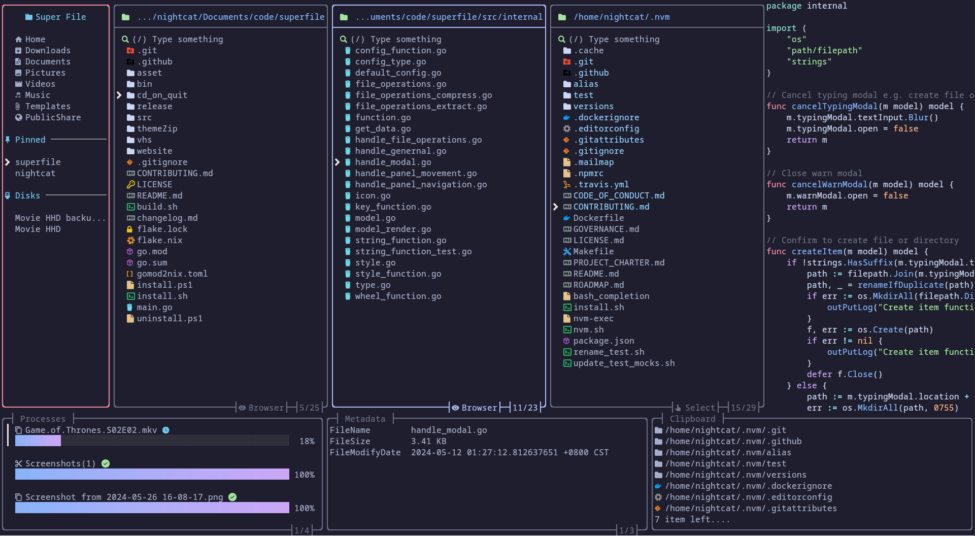
Superfile: "Pretty fancy and modern terminal file manager"

GitHub - yorukot/superfile: Pretty fancy and modern terminal file manager
github.com

Tutorial: https://superfile.netlify.app/getting-started/tutorial/
18 Feb 2025 started using.
See !apps/superfile
Others

12 Must-Have Linux Console [Terminal] File Managers
tecmint.com